公司大型仪器设备主要指单价10万元以上大型仪器设备,以下简称“大仪”
一、预算与申购
1、大仪购置申请及论证
(1)填写《大型仪器设备购置申请及可行性论证报告》及《大型仪器设备开放共享承诺书》,此表一式两份,交学院实验室一份,在学院论证、归口部门审批完成后交资产与实验室管理处一份。
(2)大仪购置需由学院组织有关专家,在资产与实验室管理处参与下进行可行性论证,其中单价40万以上的大型仪器设备的论证还需由大型仪器设备管理委员会组织相关专家进行评审,报分管董事长审批。
2、设备系统预算及申购
(1)经手负责人(即机主)使用本人账号登录预算申购系统(williamhill中国官方网站资产与实验室业务信息平台)进行处理
(2)选择“预算管理”-“预算申报”中的“大型仪器设备申报”;认真填写《大型仪器设备购置申请及可行性论证报告》,填写内容与纸质版保持一致。
3、大仪招标与采购
大型仪器设备的购置必须严格按照《中华人民共和国招标投标法》和《中华人民共和国政府采购法》执行。
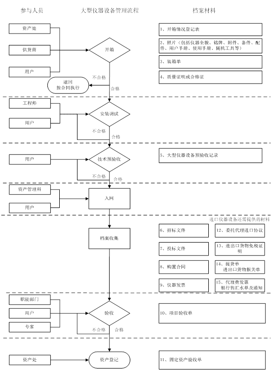
4、大仪开箱与验收
(1)设备到货后,使用单位应及时组织开箱检查与安装调试工作,在开箱前应报学院与学校大仪管理员备案。
(2)安装调试并试运行正常后,由使用单位组织技术预验收。
(3)大仪满足正式验收条件后,经供货单位提出申请,使用单位同意,由固定资产管理处组织正式验收。
验收具体流程如下:

5、大仪设备资产登记流程
具体流程见:公司设备登记与报账工作流程
6、大仪管理与开放共享
(1)公司大仪统一纳入学校大型仪器设备管理平台(简称管理平台)进行管理,机主应按照《williamhill中国官方网站大型仪器设备使用效益和管理考核实施细则》的文件内容,完成所领用大仪的年度考核。
(2)大仪机主应根据学校开放共享服务管理规定,制定开放共享服务收费标准,落实所领用大型仪器设备开放共享服务工作。
大仪工作地科学院联系人:杨文、杨忆凡
相关问题可咨询师大大型仪器设备机主QQ群293092672或资实处实验室管理科罗万才科长88872190
当前位置: